Hexadigm Systems
Home of TranSolution
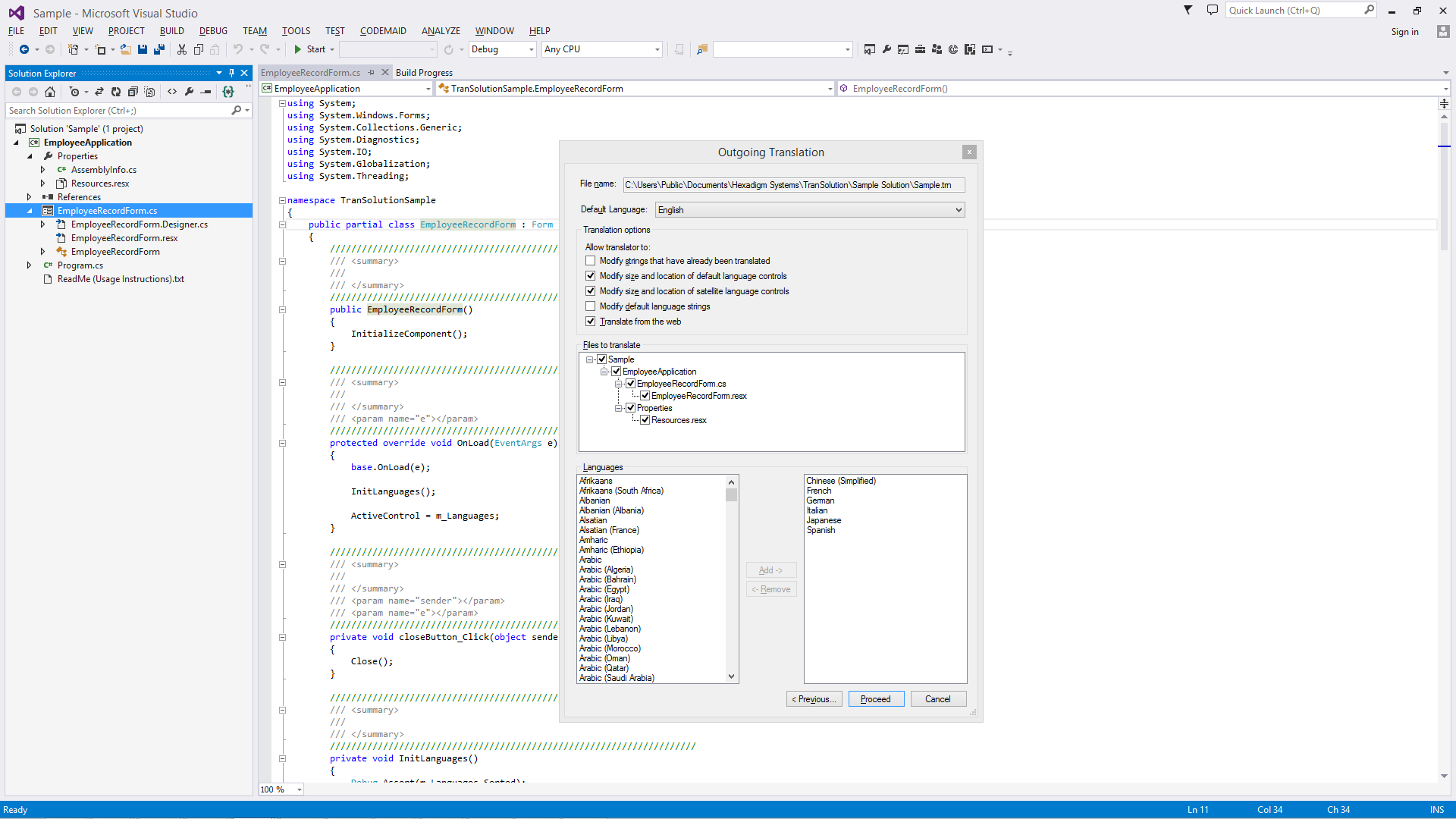
Localize your Microsoft Visual Studio .NET solutions with ease
For both developers and free for translators

The ideal resx localization tool for Visual Studio developers and their translators
Now used in 31 countries



Why choose TranSolution?

  • It does what it claims, making the job of translation incredibly easy (absolutely true!)
  • The amount of time and work it saves makes it highly cost-effective (judge for yourself)
  • It detects changes to your strings and highlights their existing translations for updating!
  • The developer's version integrates into Visual Studio itself so programmers love it
  • It allows you to modify your solution's strings even while they're out being translated!
  • It allows your translator to see your windows forms and user controls in context
  • It contains critical safeguards that other products completely ignore
  • It's easier and safer than every competitive product we've tested
  • It supports resx files from all the major project types (C#, VB, C++, ASP.NET)
  • It's programmer and translator friendly (easy to use with a very simple learning curve)
  • It's professionally written by a very experienced developer (no amateurs)

"When you find a product that does the job in just the right way; when you see something and it hits you like "wow, the makers of this solution GET IT™", you usually uncover a programmer or programmers with the talent, experience, ethics, and attention to detail I've observed in you. Such is a rare event. Even rarer is when said developers are keenly aware of what it's like to be a user, and design accordingly. You've got that covered too."
Yes, a real customer sent us that (thanks!)

See our free downloads page and judge for yourself. We believe you'll find TranSolution the easiest and most cost-effective localization tool on the market!

Copyright © 2026 Hexadigm Systems. All Rights Reserved.     Legal Notice